jenkins服务启动成功,但是不能在浏览器登录

来源:14-2 jenkins环境搭建

yezi84

2020-05-04

在 Linux 上启动服务成功‘
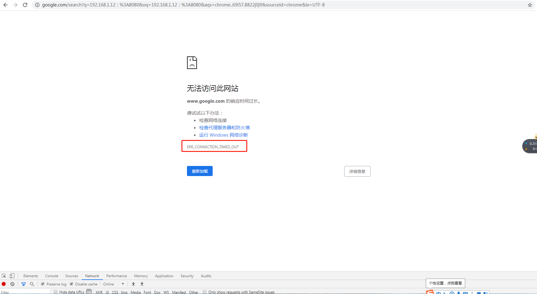
图片描述然后在浏览器输入ip:port,但是不能登录到jenkins登录页面,如下图
图片描述请老师帮忙看一下,是什么原因呢?

写回答

2回答

慕仰0274710

2020-06-07

需要打开防火墙的8080端口

第一步:firewall-cmd --list-ports
如果发现没有Jenkins的8080的端口,则用

第二步:firewall-cmd --permanent --zone=public --add-port=8080/tcp
开启已经配置好的jenkins的端口


第三步:systemctl reload firewalld

然后再重启防火墙

0
0

大周

2020-05-06

地址输入错了,你这是在用谷歌搜索,来搜这个。 

0
0

Java接口自动化测试实战,搞定理论基础+典型应用场景

打破传统测试用例设计方法,搞懂基于TestNG的接口自动化测试技术

2089 学习 · 920 问题

查看课程